Yilun Zhu (朱逸伦)

profile.jpg

Photographed in New River Gorge National Park, 2021

My name is Yilun Zhu (朱逸伦), and I specialize in computational linguistics and natural language processing. My research focuses on aligning large language models with human languages, with particular interests in natural language understanding (NLU), LLM post-training and evaluation, LLM efficiency, and LLMs for regression.

I am currently a Machine Learning Research Engineer at Siri Core Modeling, Apple. Prior to this, I was a postdoctoral researcher at Amazon. I received my PhD in Linguistics from Georgetown University, where I was advised by Amir Zeldes and Nathan Schneider. During my PhD, I worked on discourse-level natural language understanding, including coreference resolution and discourse parsing. I was also a member of CorpLing@GU, NERT, and GUCL.

I have served as an Area Chair for ARR and regularly review submissions for major NLP venues, including ACL, EMNLP, NAACL, EACL, and related workshops.

I am a fan of soccer, badminton, Go game (围棋), and experimenting with creative fusion cooking.

news

Apr 06, 2026 Two papers get accepted to ACL 2026 🎉
Apr 05, 2026 One paper get accepted to SIGIR 2026 Industry Track
Oct 25, 2025 One paper gets accepted to IJCNLP-AACL 2025
Sep 20, 2024 One paper gets accepted to EMNLP 2024
May 20, 2024 One paper gets accepted to LERC-COLING 2024 (oral)

selected publications

  1. Coreference
    ontogum.png
    OntoGUM: Evaluating Contextualized SOTA Coreference Resolution on 12 More Genres
    Yilun Zhu, Sameer Pradhan, and Amir Zeldes
    In ACL-IJCNLP 2021 , Aug 2021
  2. Coreference
    coref_mtl.png
    Incorporating Singletons and Mention-based Features in Coreference Resolution via Multi-task Learning for Better Generalization
    Yilun Zhu, Siyao Peng, Sameer Pradhan, and Amir Zeldes
    In IJCNLP-AACL 2023 , Nov 2023
  3. LLM Evaluation
    contextllm.png
    Can Large Language Models Understand Context?
    Yilun Zhu, Joel Moniz, Shruti Bhargava, Jiarui Lu, and 5 more authors
    In Findings of EACL 2024 , Mar 2024
  4. Coreference
    splice.png
    SPLICE: A Singleton-Enhanced PipeLIne for Coreference REsolution
    Yilun Zhu, Siyao Peng, Sameer Pradhan, and Amir Zeldes
    In LREC-COLING 2024 , May 2024
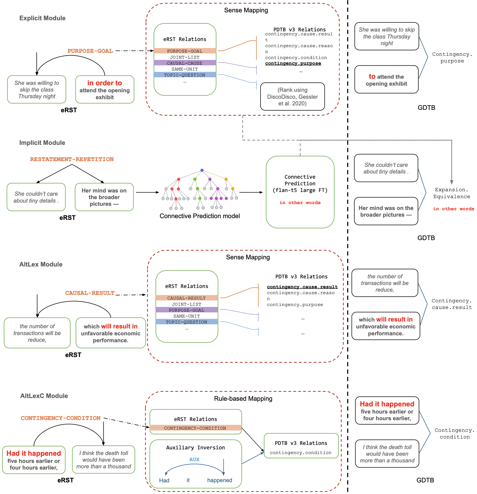
  5. Discourse
    gdtb.png
    GDTB: Genre Diverse Data for English Shallow Discourse Parsing across Modalities, Text Types, and Domains
    Yang Janet Liu*, Tatsuya Aoyama*, Wesley Scivetti*, Yilun Zhu*, and 5 more authors
    In EMNLP 2024 , Nov 2024